一、安装ubuntu
通过虚拟机oracle vm virtualbox软件安装ubuntu14.04即可。
网络设置选择的是网络地址转换(nat),这种方式不需要设置网络地址,自动获取即可。但为了方便开发,我们要为虚拟机ubuntu设置固定ip,所以网络设置我们选择桥接网卡,并在界面名称下选择合适的网卡。

然后在启动ubuntu之后,设置固定ip.

除此之外有两个小问题需要解决:
1、ubuntu屏幕不能全屏
这个可以通过安装增强功能解决。

2、默认情况下sudo apt-get install mysql-server命令不执行,找不到安装源地址(报地址404错误)
这个可以通过执行:sudo apt-get update命令,更新系统解决。
二、安装mysql
在ubuntu下,按ctrl+alt+t组合键,打开命令行终端。输入sudo apt-get install mysql-server,安装即可。由于我们安装过了,会显示如下界面。

然后我们可以通过命令进入mysql。

输入sql命令执行相应操作。

三、配置mysql能被远程访问
这个操作需要两步。
1、修改mysql下的my.cnf文件,将bind-address地址修改为虚拟机ubuntu的ip地址(比如我自己的,修改为192.168.1.7)。


回车之后,会出现如下界面:

提示你按回车继续,修改bind-address即可。

vi模式下,通过键盘按键h(左)、j(下)、k(上)、l(右)、i(获取光标)、delete(删除)就可以修改my.cnf文件。
编辑完之后,按esc键,再按:键,输入wq!即可退出编辑界面并保存修改的内容。

2、授权mysql的用户能够远程访问。这个操作需要在mysql命令行模式下执行:grant all privileges on *.* to root@"%" identified by "password" with grant option;
其中,*.*,表示数据库.表,也就是指所有数据库下的所有表。%表示任意的ip地址。password为root账号的密码。

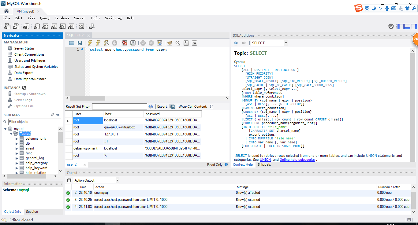
** 四、本机访问虚拟机mysql**
访问之前,可以互相ping一下对方,看网络是否通畅。如果能够互相ping对方,然后就可以通过mysql workbench软件测试是否能够访问。

如果能够连接,会弹出要求输入密码的对话框,通过之后,就可以在本机访问虚拟机的mysql了。

参考资料:
http://blog.csdn.net/hunauchenym/article/details/6933038